Blog
DSC eyes AI and complex motor control

Application areas include high-density AI datacentre power, complex motor control and intelligent sensing, says Microchip.
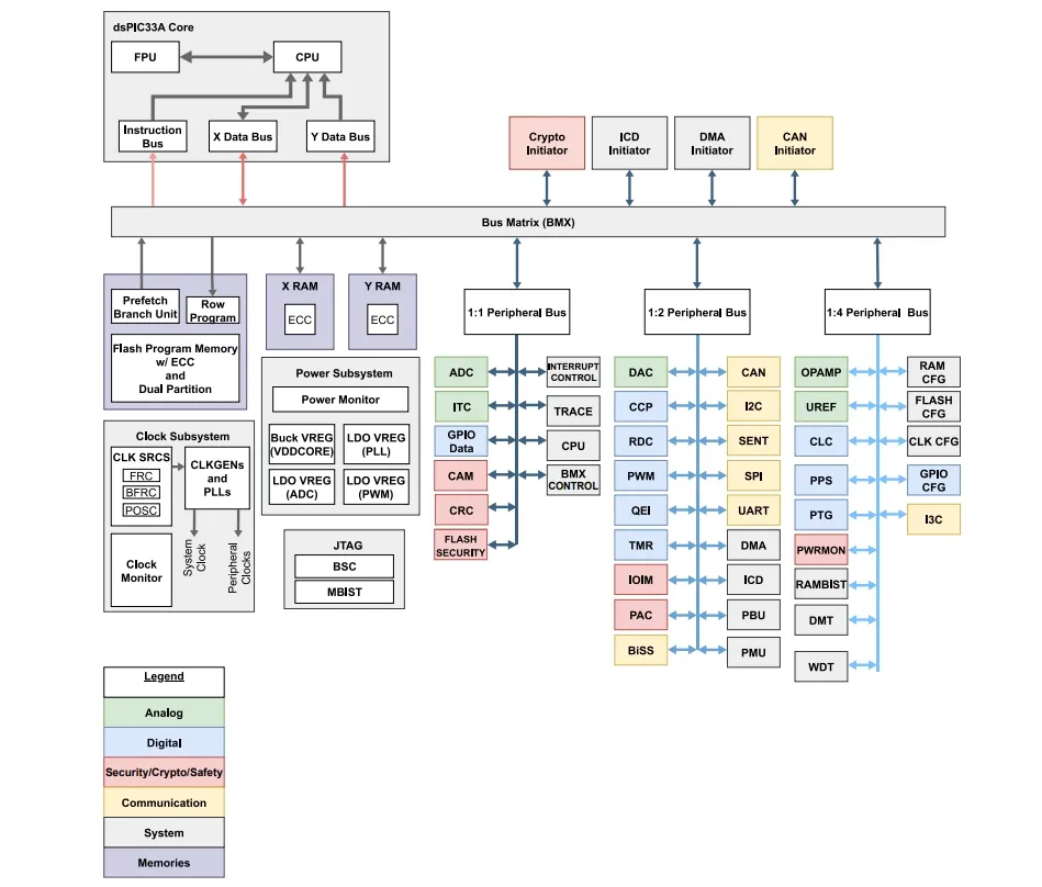
Pictured above is the dsPIC33AK256MPS306 family block diagram.
DSC
The DSC is built on a 200 MHz 32-bit core with a double-precision floating point unit (FPU). And it integrates high-resolution 78 ps Pulse Width Modulators (PWMs), multiple 40 MSPS 12-bit Analog-to-Digital Converters (ADCs), 5 ns high-speed comparators, and Digital-to-Analog Converters (DACs) with slope compensation.
Microchip says this enables fast, deterministic control loops for high-efficiency DC/DC converters, auxiliary power rails and intelligent sensing designs. This is including systems based on Silicon Carbide (SiC) and Gallium Nitride (GaN) power semiconductors operating at high switching frequencies.
“We’re seeing customers look beyond individual components and focus on how quickly and confidently they can bring a system to life,” said Joe Thomsen, corporate vp of Microchip’s digital signal controller business unit. “These DSCs address those needs by combining a broad set of control, analog and security capabilities together in a single device.”
Cryptography
Microchip also highlights the chip’s security support. The family includes hardware security features for implementing secure boot, secure firmware updates and secure debug.
They also offer library support for Commercial National Security Algorithm (CNSA) Suite 2.0 recommended post-quantum cryptographic (PQC) algorithms. And there are hardware accelerated cryptographic functions needed in Open Compute Project (OCP) power supplies, and other connected real‑time control designs.
Availability
The dsPIC33AK128MPS103-I/M7 is available for $1.20 each in high volumes. You can purchase directly from Microchip or distributors.
You can read more about the family on the Microchip website, including the datasheet (PDF).
See all our Microchip content.





